Introduction to FME Workbench

Let's take a closer look at FME Workbench. If you are opening a workspace directly, you can start Workbench through the Windows start menu:


FME Lizard says...

Hello, I'm the FME Lizard! I'm an FME expert and will pop in occasionally to provide some helpful tips for using FME. Here's my first one!

Feel free to follow along in Workbench during these informational sections if you wish. Alternatively, you can just complete the hands-on exercises in each unit, which will illustrate the concepts shown between exercises.

FME Lizard

Major Components of FME Workbench

The FME Workbench user interface has multiple components:


Map tiles by Stamen Design, under CC-BY-3.0. Data by OpenStreetMap, under CC-BY-SA.

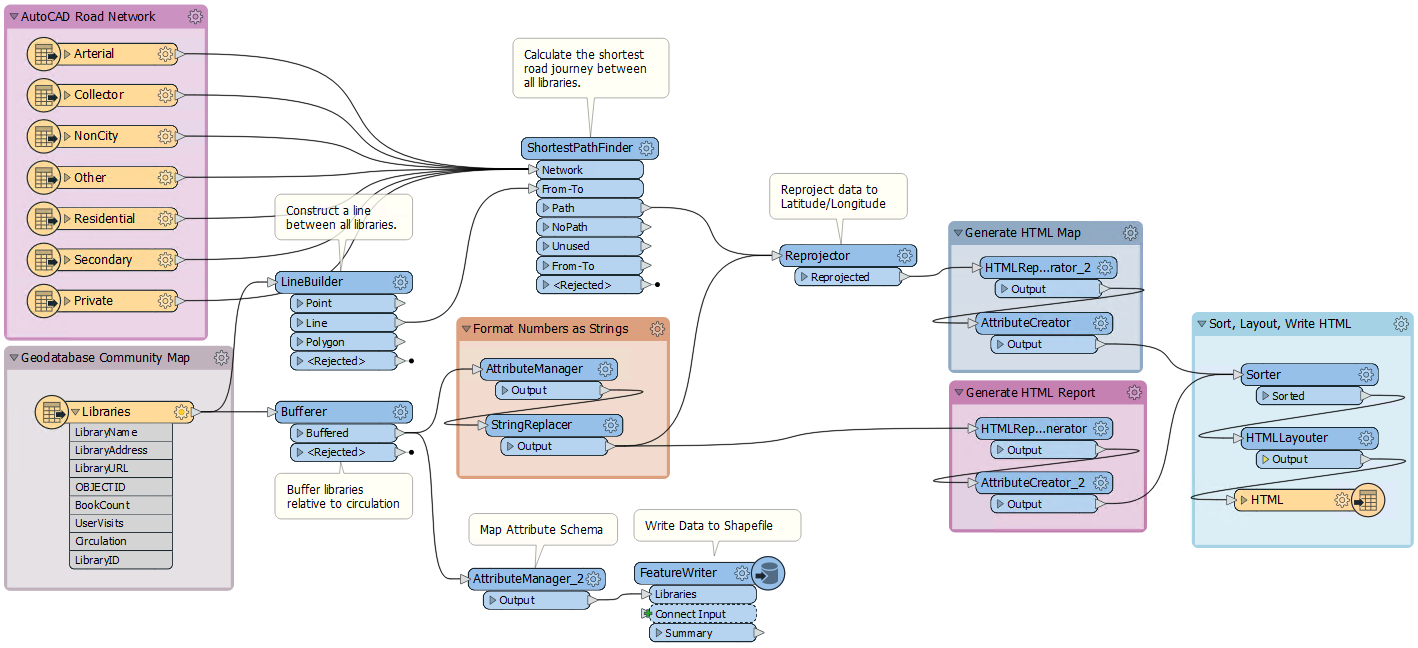
Canvas

The FME Workbench canvas is where you define the translation. It is the primary window within Workbench:

By default the workspace reads from left to right; data source on the left, transformation tools in the center, and data output on the right. Connections between each item represent the flow of data and may branch in different directions, merge together, or both.

The menu bar and toolbar contain many tools: for example, tools for navigating around the Workbench canvas, controlling administrative tasks, and adding or removing readers/writers:

The Navigator window is a structured list of parameters that represent and control all of the components of a translation:

The Transformer Gallery is a tool for the location and selection of FME transformation tools. The number of transformers varies depending on the version of FME and any optional custom transformers installed:

Translation Log

The Translation Log reports on translations and other actions. Information includes any warning or error messages, translation status, length of translation, and the number of features processed:

Parameter Editor Window

The Parameter Editor window is for editing parameters for objects on the canvas window:

...although each canvas object also has its own parameter window as well.

Visual Preview

Visual Preview is an embedded version of FME Data Inspector that displays features in a table or on a map. This window lets you track how your data is changing as you build your translation. Many of the features available in the stand-alone Data Inspector application are available in Visual Preview. We'll discuss it more in a later section.


Map tiles by Stamen Design, under CC-BY-3.0. Data by OpenStreetMap, under CC-BY-SA.

results matching ""

    No results matching ""