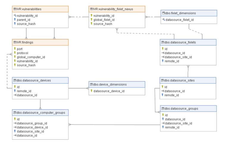
IVR Schema

The tables in this section provide detailed information about IVR schema.

Table 1. IVR.schemaThe IVR.schema table provides the information on the schema version.
Name Type Description
version nvarchar(10) This is the version of the schema.
Table 2. IVR.findingsThe IVR.findings table stores the number of findings based on a device and vulnerability mapping.
Name Type Description
port int Part of unique key for a finding.
protocol nvarchar(32) Part of unique key for a finding.
global_computer_id (FK) bigint The unique computer ID assigned by Insights to a machine. References: dbo.datasource_devices
vulnerability_id (FK) nvarchar(50) ID of the vulnerability as assigned by IVR (This will be defined as: QID, Plugin_Id or CVE). In the case of a CVE being used as a Vulnerability_ID, the ParentID should be a QID or PluginId. References: IVR.vulnearbilities
source_hash (PK) nvarchar(8) Hash of the adapter configuration, which allows for purging of records based upon configuration change.
custom_severity int Nullable
device_correlation_score int Calculated Coorelation Confidence score (This is represented as a weighted score, the higher the score the higher the confidence is around the coorelation of the associated computer). Value calculated based on cvss_base*applicable_computers as 'weighted score'.
first_detected datetime2(0), null Time stamp for first detection.
last_detected datetime2(0), null Time stamp for last detection.
last_fixed datetime2(0), null Time stamp when the vulnerability was last confirmed as not vulnerable.
results nvarchar(1024), null This is provided by the IVR datasource and may contain a brief description as to why the vulnerability has been identified.
sequence timestamp, not null System generated unique number to identified delta changes.
Table 3. IVR.VulnerabilitiesThe IVR.vulnerabilities table stores vulnerability details.
Name Type Description
vulnerability_id nvarchar(50), not null ID of the vulnerability. Possible ID references include Tenable Plugin ID, Qualys ID (QID), or CVE ID. In the case that a vulnerability_id is a CVE, the ParentID field should be a Tenable Plugin ID or QID that maps to the vulnerability_id. References: IVR.vulnerability_fixlet_nexus
parent_id nvarchar(50), null Parent_ID facilitates the hierarchy between QID/PluginID and CVEs. It will be a QID or PluginID, when a CVE is represented by the Vulnerability ID.
source_hash nvarchar(8), not null Hash of the adapter's configuration, which allows for purging of records based upon configuration change.
cve nvarchar(50), null CVE ID of a given vulnerability. (Tenable: note plugin id's are not singularly represented by a CVE, there is an individual record for CVEs as well.) Qualys: provides vulnerabilty ID.
title nvarchar(150), null Vulnerability title as defined by Tenable or Qualys.
type nvarchar(50), null Vulnerability Type. Possible values for Qualys include: "potential vulnerability", or "information". Tenable: no data represented.
vendor_rating nvarchar(50), null Represents the external rating of the vulnerability to facilitate prioritization. If the data source is Tenable, this field will refer to the Tenable Vulnerability Priority Rating (VPR). If the data source is Qualys, this field will refer to the Qualys Severity rating.
severity nvarchar(50), null The Fixlet severity. Possible Qualys values: 1- minimal, 2 - medium, 3 - serious, 4 - critical, 5 - urgent. For reference, please see: https://qualysguard.qg2.apps.qualys.com/qwebhelp/fo_portal/knowledgebase/severity_levels.htm

Tenable values: 0 - information, 1-4 Low, 5-6 Medium, 7-9 High, 10 - Critical

cvss_base float, null Common Vulnerability Scoring System (CVSS) base score calculated according to the formula defined here: https://nvd.nist.gov/vuln-metrics/cvss/v2-calculator. Note that this field is based on CVSS v2.
cvss_temporal float, null Common Vulnerability Scoring System (CVSS) temporal score metric calculated according to the formula defined here: https://nvd.nist.gov/vuln-metrics/cvss/v2-calculator. Note that this field is based on CVSS v2.
cvss_severity nvarchar(50), null Severity ratings for CVSS v2 base score ranges. Possible values include "low", "medium", "high". Please refer to the following link for more information: https://nvd.nist.gov/vuln-metrics/cvss/v2-calculator. Note that this field is based on CVSS v2.
cvss3_base float, null Common Vulnerability Scoring System (CVSS) base score calculated according to the formula defined here: https://nvd.nist.gov/vuln-metrics/cvss. Qualys: no data represented.
cvss3_temporal float, null Common Vulnerability Scoring System (CVSS) temporal score value calculated according to the formula defined here: https://nvd.nist.gov/vuln-metrics/cvss. Note that this field is based on CVSS v3.
cvss3_severity nvarchar(50), null Severity ratings for CVSS v3 base score ranges. Possible values include "none", "low", "medium", "high", "critical". Please refer to the following link for more information: https://nvd.nist.gov/vuln-metrics/cvss/v3-calculator, https://nvd.nist.gov/vuln-metrics/cvss. Note that this field is based on CVSS v3.
impact nvarchar(max), null Impact includes a description of the possible consequences that may occur if the vulnerability is successfully exploited. Note, this value is truncated to 150 characters in the Insights database.
solution nvarchar(max), null The Solution section provides a suggested solution to fix the vulnerability or a reference defering to the vendor.
exploitability nvarchar(max), null Exploitability information correlates with detected vulnerabilities when known exploits are pulished.
category varchar(150), null The value of the category.Every vulnerability is mapped to one vulnerability category, typically this represents the type of software or operating system that is affected.
description nvarchar(max), null Summarized description of the vulnerability as defined by Tenable or Qualys.
date_published datetime2(0), null The date when the vulnerability is published.
last_updated datetime2(0), null Date record was last updated.
source_adapter_type int, not null For Qualys the value is 1 , for Tenable IO the value is 2, for Tenable SC the value is 3 and for Insights the value is 4.
sequence timestamp, not null Internal field. Database-generated row identifier. Changes to the row results in a default change to this value.
Table 4. IVR.vulnerability_fixlet_nexusThe IVR.vulnerability_fixlet_nexus table stores vulnerability fixlet mapping with weighted score.
Name Type Description
vulnerability_id nvarchar(50), not null ID of the vulnerability as assigned by UVM (This will be defined as: QID, Plugin_Id or CVE). In the case of a CVE being used as a Vulnerability_ID, the ParentID should be a QID or PluginId.
global_fixlet_id bigint, not null The fixlet id coorelates to the insights datasource fixlet id. References: dbo.datasource_fixlets, dbo.fixlet_dimensions
source_hash nvarchar(8), not null This is the sourcehash of the adapter to confirm ingestion parameters.
parent_id nvarchar(50), null Parent_ID facilitates the hierarchy between QID/PluginID and CVEs. It will be a QID or PluginID, when a CVE is represented by the Vulnerability ID.
weighted_score bigint, null Value calculated based on cvss_base*applicable_computers as 'weighted score'.
sequence timestamp, not null Internal field. Database-generated row identifier. Changes to the row results in change to this value.
Table 5. IVR.metricsThe IVR.metrics table is used for logging the dataflow execution stats and maintain history of the executions. The table provides detailed description of the columns in the table.
Name Type Description
start_time datetime2(0), not null Start time of the dataflow execution
end_time datetime2(0), not null End time of the dataflow execution
duration_min decimal(6,2), not null Total duration of the dataflow execution in minutes
status tinyint, not null Status of the dataflow execution, 1 - Successful , 0 - Unsuccessful
source_adapter_type int, not null For Qualys the value is 1 , for Tenable IO the value is 2, for Tenable SC the value is 3 and for Insights the value is 4.
source_adapter_id varchar(50), not null Hashvalue of the data source in the dataflow execution
Table 6. Vulnerability_nexus_deletionThe Vulnerability_nexus_deletion table stores the data of vulnerability which got deleted or reactivated from vulnerability_fixlet_nexus table.
Name Type Description
vulnerability_id nvarchar(50), not null ID of the vulnerability as assigned by UVM (This will be defined as: QID, Plugin_Id or CVE). In the case of a CVE being used as a Vulnerability_ID, the ParentID should be a QID or PluginId.
global_fixlet_id bigint, not null The fixlet id coorelates to the insights datasource fixlet id. References: dbo.datasource_fixlets, dbo.fixlet_dimensions
source_hash nvarchar(8), not null This is the sourcehash of the adapter to confirm ingestion parameters.
parent_id nvarchar(50), null Parent_ID facilitates the hierarchy between QID/PluginID and CVEs. It will be a QID or PluginID, when a CVE is represented by the Vulnerability ID.
deleted bit DEFAULT 1 If deleted flag is set to 1, it represent vulnerability as deleted. If flag set to 0, which means vulnerability got activated.
date_published datetime2(0) The date when the vulnerability entry is published in the vulnerability nexus deletion table.
last_updated datetime2(0) The date when vulnerability entry got update in the vulnerability nexus deletion table
sequence timestamp, not null Internal field. Database-generated row identifier. Changes to the row results in change to this value.
Figure 1. Vulnerability Remediation Schema