Import/export bibliographies

You can import bibliographic references and related source files from Citavi, Mendeley, EndNote, Zotero, and RefWorks:

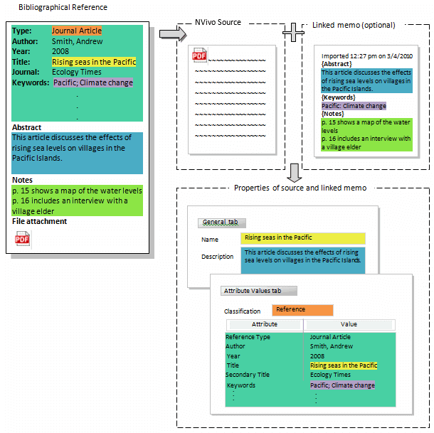
  • referenced source files present in (or linked to from) the originating reference management tools are imported as data files

  • references without linked source files have externals automatically created for them Externals

  • the bibliographic reference data is imported as file classification attribute values for the data files or externals Classifications

  • reference abstracts, keywords and notes can be imported into linked memos (in addition to becoming attribute values, in the case of abstracts and keywords).

Bibliography reference files in RIS or XML format can be imported. Bibliographic data stored in NVivo as file classifications can be exported in RIS format (for Citavi, Mendeley, RefWorks and Zotero) or XML format, for EndNote). Export references

If files referenced in an imported bibliography are already in your NVivo project, you can link the imported file classification values to the files.

If you create a bibliography in NVivo using file classifications, you can export the data in RIS or TXT format to import into any of the above-named tools.

Import references

  1. On the Import tab, in the Bibliography menu, select the reference management tool you want to import references from.
  2. Locate the file to import, and open into the Import from ..... dialog box.
  3. Set the import options:
    1. File encoding For .ris and .txt files NVivo usually detects the correct file encoding, however, if there are strange characters in the reference information after import, try a different encoding.
    2. Name by Select how imported data files and automatically created externals are named—by title or author and year.
    3. Assign to Select to assign all imported bibliographical data to the Reference classification (recommended), or to different classifications according to the data type, e.g. journal article, book.

    The remaining options determine how the references are linked to data files which may or may not already be in NVivo.

    NOTE  You can apply the same rules for all the imported references or treat each reference differently—click Advanced at the bottom of the dialog box.

    1. Already linked This option only applies to EndNote data. It displays the number of references previously imported from the same EndNote library. Select whether to replace a) current attribute values and b) current memo contents with abstract, keywords and notes (if you have your own notes in memos, these will be lost).
    2. To be linked The number of references in the import file with titles exactly matching data files already in the project is shown. By default, the references are all automatically linked to the files (or use Advanced to link or not link individual references). Select whether to replace current attribute values and memo contents for references already linked to these files, and whether or not to assign classification attributes to the memos.
    3. Import new The number of references in the import file with titles that do not match data files already in the project is shown. Select whether to add new references and select folders to place imported data files and automatically created externals. You can select to import other file attachments linked to references, create memos with reference abstracts, keywords and notes, and assign classification attributes to the memos.

    Optionally click Advanced to set the above options independently for individual references (see below).

  4. Click Import.

NOTE

  • File descriptions are only 512 characters. To ensure complete reference abstracts are imported, select to create memos during import. This also allows you to code and query the abstract.
  • If you want to import file attachments and figures from EndNote, make sure the EndNote reference library is available on your computer (or on a network drive), so that NVivo can extract the files and figures.
  • Files attached using the RefWorks 'attachment feature' (available with institutional licenses only) cannot be exported from RefWorks via the RIS file, so they cannot be imported into NVivo.

Export references

You can export entire file-classification sheets or alternatively, select one or more data files and export the file classification information for those files.

  1. Select one or more file classifications or data files in the List View.
  2. In the Share tab Export menu, click Export Bibliography, then choose a reference management tool to export to.
  3. (Optional) Change the name or location of the exported file.
  4. Click Save.

If you are exporting a large amount of data, the export may take a few minutes—monitor progress in the Status bar at the bottom of the NVivo window.

NOTE

  • You can only export classifications that have a bibliographical ID (created by adding one of the predefined bibliographical classifications to your project).  The bibliographical ID is displayed in the classification properties. To view the properties, select the classification, and then click the Properties image, in the Item group, in the Home tab.
  • Custom attributes are ignored—only values stored in attributes with a Bibliographical ID can be exported.
  • When you import the XML file into EndNote, select 'EndNote generated XML' in the import options.
  • When you import the RIS file into RefWorks, select 'RIS Format' as the import format.