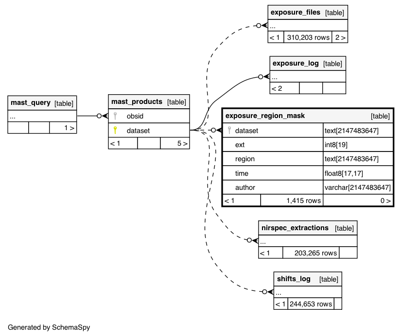
Columns
| Column | Type | Size | Nulls | Auto | Default | Children | Parents | Comments | |||
|---|---|---|---|---|---|---|---|---|---|---|---|
| dataset | text | 2147483647 | √ | null |
|
|
|||||
| ext | int8 | 19 | √ | null |
|
|
|||||
| region | text | 2147483647 | √ | null |
|
|
|||||
| time | float8 | 17,17 | √ | null |
|
|
|||||
| varchar | 2147483647 | √ | null |
|
|


