
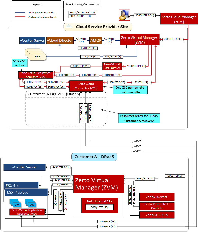
22 | 9, 24 | During Virtual Replication Appliance (VRA) installation on ESXi 4.x and 5.x hosts for communication between the Zerto Virtual Manager (ZVM) and the ESXi hosts IPs and for ongoing communication between the ZVM in the cloud site – but not the customer site – and a Zerto Cloud Connector. |
443 | 2, 6, 8, 19 | During VRA installation on ESX/ESXi hosts for communication between the ZVM and the ESX/ESXi hosts IPs and for ongoing communication between the ZVM and vCenter Server and vCloud Director. |
4005 | 10 | Log collection between the ZVM and VRAs on the same site. |
4006 | 11 | TCP communication between the ZVM and VRAs and the VBA on the same site. |
4007 | 16, 21 | TCP control communication between protecting and recovering VRAs and between a Zerto Cloud Connector and VRAs. |
4008 | 17, 25 | TCP communication between VRAs to pass data from protected virtual machines to a VRA on a recovery site and between a Zerto Cloud Connector and VRAs. |
4009 | 12 | TCP communication between the ZVM and site VRAs to handle checkpoints. |
5672 | 20 | TCP communication between the ZVM and vCloud Director for access to AMQP messaging. |
9080 | 1, 13, 15, 18 | ■ HTTP communication between the ZVM and Zerto internal APIs, a Zerto Cloud Manager (ZCM), cmdlets, which should only be available to a customer using DRaaS and not ICDR. ■ HTTP communication between ZVM and Zerto Cloud Manager (ZCM). When the customer’s ZCM is v5.5 and above, and their ZVM is v5.0, communication is via this port. |
9081 | 7, 23, 27 | TCP communication between ZVMs and between a customer ZVM and a Zerto Cloud Connector. This port must not be changed when providing DRaaS. |
9082 and up | 22, 26, 28, 29 | Two ports for each VRA (one for port 4007 and one for port 4008) accessed via the Zerto Cloud Connector installed by the cloud service provider. There is directionality to these ports. Use a port range starting with port 9082. For example, Customer A network has 3 VRAs and customer B network has 2 VRAs and the cloud service provider management network has 4 VRAs, then the following ports must be open in the firewall for each cloud: The cloud service provider’s VRAs need to use 6 ports to reach customer A’s VRAs, while customer A’s VRAs need 8 ports to reach the cloud’s VRAs. The cloud service provider’s VRAs need to use 4 ports to reach customer B’s VRAs, while customer B’s VRAs need 8 ports to reach the cloud’s VRAs. |
9180 | 32 | Communication between the VBA and VRA. |
9669 | 3, 4, 5, 14 | HTTPS communication between: ■ Machines running Zerto User Interface and Zerto Virtual Manager ■ Zerto Virtual Manager and Zerto REST APIs ■ ZVM and Zerto Cloud Manager (ZCM). When the customer’s ZCM and ZVM are both v5.5 and above, communication is via this port. |
9779 | 30 | HTTPS communication between the Zerto Self-Service Portal for in-cloud (ICDR) customers and a ZVM. |
9989 | 31 | HTTPS communication between the browser and the Zerto Cloud Manager. |