
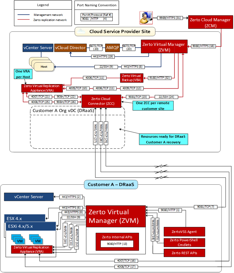
Port | # | Description |
22 | 9,24 | During Virtual Replication Appliance (VRA) installation on ESXi 4.x, 5.x hosts for communication between the ZVM and the ESXi and Hyper-V host IPs, and for ongoing communication between the ZVM in the cloud site – but not the customer site – and a Zerto Cloud Connector. |
443 | 2,6, 8,19 | During VRA installation on ESX, ESXi hosts for communication between the ZVM and the ESX, ESXi host IPs and for ongoing communication between the ZVM and vCenter Server and vCloud Director. |
4005 | 10 | Log collection between the ZVM and VRAs on the same site. |
4006 | 11 | TCP communication between the ZVM, VRAs, and the VBA on the same site. |
4007 | 16, 21 | TCP control communication between protecting and recovering VRAs and between a Zerto Cloud Connector and VRAs. |
4008 | 17, 25 | TCP communication between VRAs to pass data from protected virtual machines to a VRA on a recovery site and between a Zerto Cloud Connector and VRAs. |
4009 | 12 | TCP communication between the ZVM and site VRAs to handle checkpoints. |
5672 | 20 | TCP communication between the ZVM and vCloud Director for access to AMQP messaging. |
8100 | – | Communication between the Zerto Virtual Manager and the System Center Virtual Machine Manager in a customer site running Zerto Virtual Replication with Hyper-V. |
9080 | 1,13,15,18 | HTTP communication between the ZVM and Zerto internal APIs, a Zerto Cloud Manager, cmdlets, and a VSS Agent, which should only be available to a customer using DRaaS and not ICDR. |
9081 | 7,23,27 | TCP communication between the ZVMs and between a customer ZVM and a Zerto Cloud Connector. This port must not be changed when providing DRaaS. |
9082 and up | 22, 26, 28, 29 | Two ports for each VRA (one for port 4007 and one for port 4008) accessed via the Zerto Cloud Connector installed by the cloud service provider. There is directionality to these ports. Zerto recommends using a port range starting with port 9082. For example, Customer A network has 3 VRAs and customer B network has 2 VRAs and the cloud service provider management network has 4 VRAs, then the following ports must be open in the firewall for each cloud: The cloud service provider’s VRAs need to use 6 ports to reach customer A’s VRAs, while customer A’s VRAs need 8 ports to reach the cloud’s VRAs. The cloud service provider’s VRAs need to use 4 ports to reach customer B’s VRAs, while customer B’s VRAs need 8 ports to reach the cloud’s VRAs. |
9180 | 32 | Communication between the VBA and VRA. |
9669 | 3,4, 5,14 | HTTPS communication between the machine running the Zerto User Interface and a ZVM, and for invoking Zerto REST APIs. |
9779 | 30 | HTTPS communication between the Zerto Self-Service Portal for in-cloud (ICDR) customers and a ZVM. |
9989 | 31 | HTTPS communication between the browser and the Zerto Cloud Manager. |