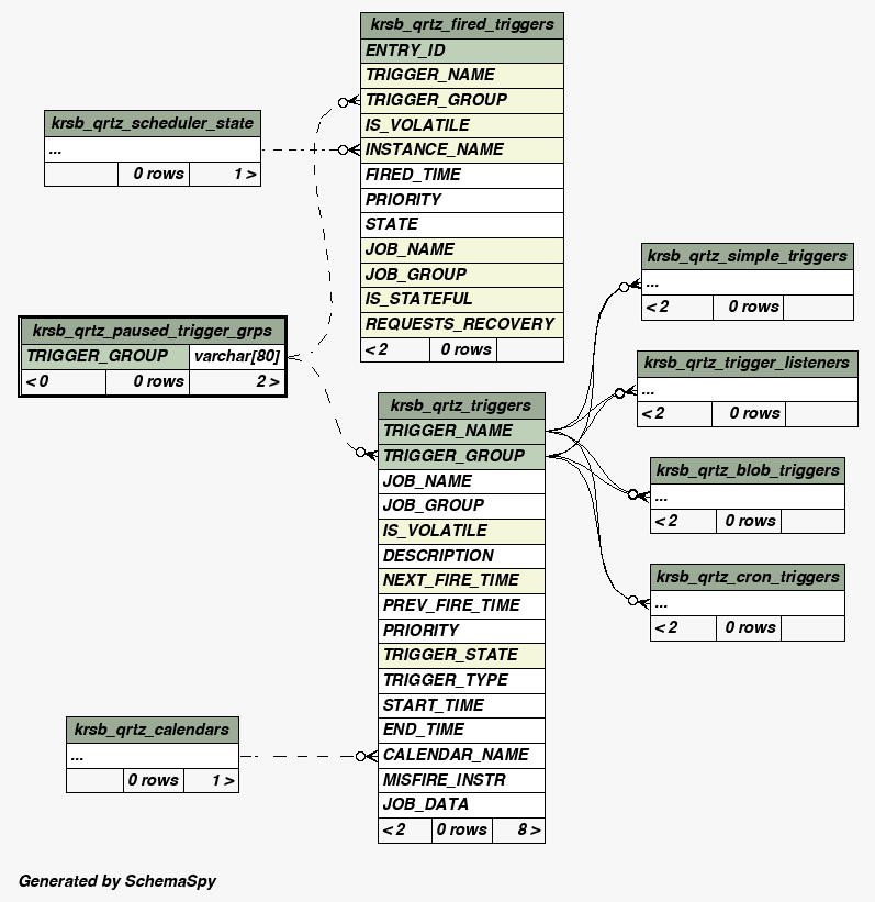
| Table rice-2.0.krsb_qrtz_paused_trigger_grps | Generated by SchemaSpy |
| ||||||||||||||||||||||
Table contained 0 rows at Mon May 07 20:18 PDT 2012 | ||||||||||||||||||||||
Indexes:
| Column(s) | Type | Sort | Constraint Name |
|---|---|---|---|
| TRIGGER_GROUP | Primary key | Asc | PRIMARY |
|

