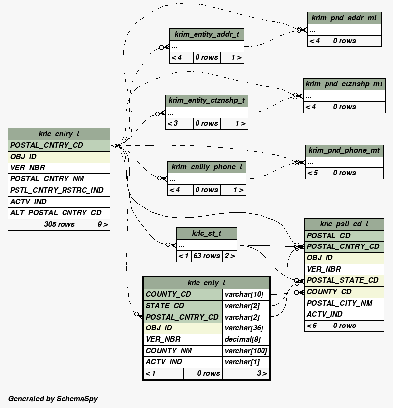
| Table rice-2.0.krlc_cnty_t | Generated by SchemaSpy |
| ||||||||||||||||||||||||||||||||||||||||||||||||||||||||||||||||||||||||||||||||
Table contained 0 rows at Mon May 07 20:18 PDT 2012 | ||||||||||||||||||||||||||||||||||||||||||||||||||||||||||||||||||||||||||||||||
Indexes:
| Column(s) | Type | Sort | Constraint Name |
|---|---|---|---|
| COUNTY_CD + STATE_CD + POSTAL_CNTRY_CD | Primary key | Asc/Asc/Asc | PRIMARY |
| OBJ_ID | Must be unique | Asc | KR_COUNTY_TC0 |
|


